
文章探讨了区块链技术如何通过小额支付解决互联网广告模式在智能体时代面临的挑战,提出x402协议可实现无中间商的内容付费经济模式。
作者:aryan
编译:White55,火星财经
几十年来,在线广告一直是互联网赖以生存的唯一方式。
所有人都在争夺注意力。为此,企业会收集你周围所有可能的数据,建立用户画像,并向你展示广告。

代理型网络与原罪[1]
在互联网上,这一单一模型解锁了当前规模达万亿美元的市场。
金融始终存在于互联网中:
但小额支付(低于1美元)过去始终无法实现经济可行性(VISA/万事达卡每笔交易收取约2%+0.1美元手续费),因此广告成为唯一可行的商业模式,这导致:
形成三赢局面。
随着世界向智能体迈进:
应用程序接口API将取代浏览器、代理浏览器[2],成为默认的通信模式。

用户交互路径
内容盗取对互联网而言并非可行之道,因此内容发布者将转向对其网站收取小额费用,而智能体需具备支付能力。数十年来,小额支付始终难以实现,直到区块链技术横空出世才打破这一困局。
诸如Solana之类的区块链技术使得规模化的小额支付成为可能,且不会对用户造成掠夺性收费。
x402协议创建的统一接口可实现以下功能:

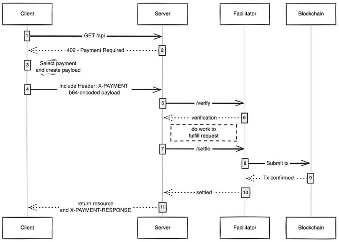
来源: payai.network
当任意客户端(智能体、浏览器)发送内容访问请求时,内容主机会返回付费要求,客户端完成支付后即可获取内容,这为智能互联网开启了全新的经济模式。
我特别看好的应用方向:
我始终惊叹于一项简单技术如何能解锁新的经济模式,x402 正是其中之一。